Skip to main content

Analysis

The Analysis page serves as the reporting page of the Analysis Server. It contains the functionalities for creating ad hoc reports - table or chart, create report templates and export reports to various format.

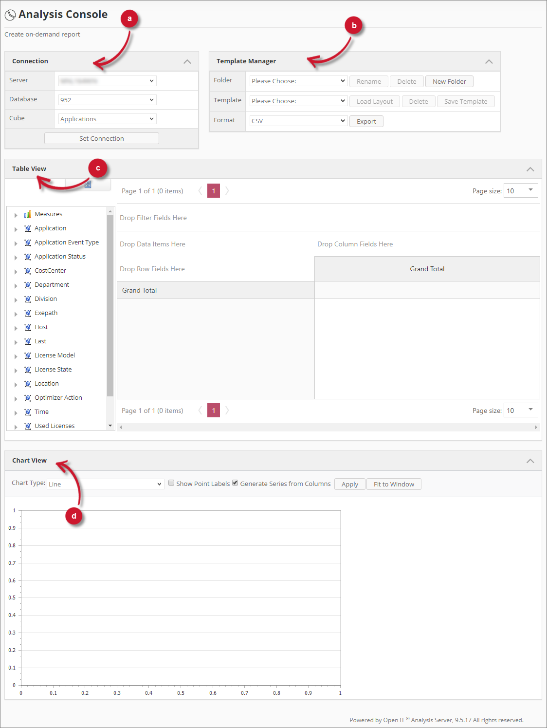
Analysis Server Analysis Console

Analysis Server Analysis Console

It contains the following parts:

a. Connection Settings - contains the current OLAP connection details. Please see the section Connections Settings for more details.

b. Template Manager - contains the functionalities for creating and loading report templates and exporting reports to various formats. Please see the section Template Manager for more details.

c. Table View - contains the interactive table area for data selection and reporting. Please see the section Table View for more details.

d. Chart View - contains the interactive tool that generates chart based on the data reported in the interactive table. Please see the section Chart View for more details.